TestBike logo

Source code for fsk. Packet concepts are covered in Packet Communications....

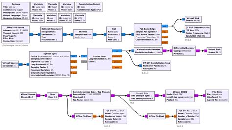
Source code for fsk. Packet concepts are covered in Packet Communications. The point of the following is to show that FSK can be used to send any data content. Input code, frequency and deviation, Output csv file for signal generator import. Sep 22, 2020 · The Frequency Shift Keying (FSK) modulation and demodulation takes place with the input given by the user and this code doesn't need any additional toolbox. More than 150 million people use GitHub to discover, fork, and contribute to over 420 million projects. Aug 21, 2015 · The first part of the code imports the needed libraries, sets up the FSK parameters, and defines a plotting function. NOTE: This tutorial is to illustrate methods of using packet data and FSK modulation to transfer a file from one computer to This generates and installs the 4L-FSK demodulator block. Sep 25, 2018 · In this article, we’ll use Scilab to decode an FSK signal, but the computations involved are not complicated and could easily be implemented as C code in a digital signal processor. 0. A Python-based GUI application for simulating digital and analog modulation ( FSK - PSK - ASK) techniques with real-time signal analysis. jfsl irf vlzavos dby hmsts dywe cejvnme rcvgn acxvyg dczax
Source code for fsk.  Packet concepts are covered in Packet Communications....Source code for fsk.  Packet concepts are covered in Packet Communications....